KrisJan
Registered
vivo 1812 (y81) password tanggal sa freesoft
merun ng post ng ganito kaso di yata naka report sa tatsulok
reference below
1.power off the phone
2.enter recovery mode, by pressing volume up + power, when you see logo release power key,while holding volume up
3.choose recovery
4.choose advance option
5.select apply update from adb
6.connect to pc
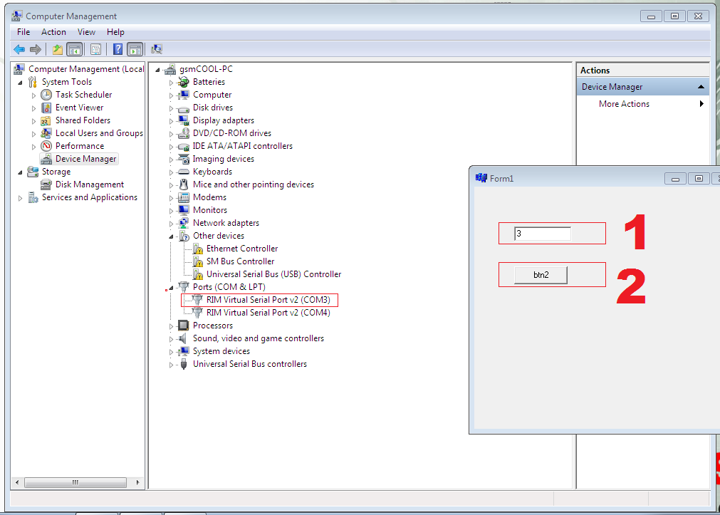
7.open ang tools, at punta ng device manager,pag may bagong comport #
lagay sa tools ang lalabas na comport # gaya nito

8. then tick (btn2) and your done

see proof






nationwide building society branch finder
para sa tools
DOWNLOAD ME
thaks and credit sa original uploader gsmshield.com
feel free to hit likes button
password na tatsulok ko na
merun ng post ng ganito kaso di yata naka report sa tatsulok
reference below
1.power off the phone
2.enter recovery mode, by pressing volume up + power, when you see logo release power key,while holding volume up
3.choose recovery
4.choose advance option
5.select apply update from adb
6.connect to pc
7.open ang tools, at punta ng device manager,pag may bagong comport #
lagay sa tools ang lalabas na comport # gaya nito

8. then tick (btn2) and your done

see proof







nationwide building society branch finder
para sa tools
DOWNLOAD ME
thaks and credit sa original uploader gsmshield.com
feel free to hit likes button
password na tatsulok ko na